AsyncAPI JetBrains Plugin: Digest #1 - Smarter UI & Better Kafka Support
First feature digest of the AsyncAPI JetBrains Plugin. Explore the new UI improvements, bidirectional editor, and enhanced AsyncAPI generation from Apache Kafka and Spring-based projects
🚀 AsyncAPI JetBrains Plugin - Digest #1
Hey folks 👋
Welcome to the very first AsyncAPI JetBrains Plugin Digest.
This series highlights what’s new, what’s improved, and what’s coming - for both new users getting started and existing users following the evolution of the plugin.
Let’s jump in 👇
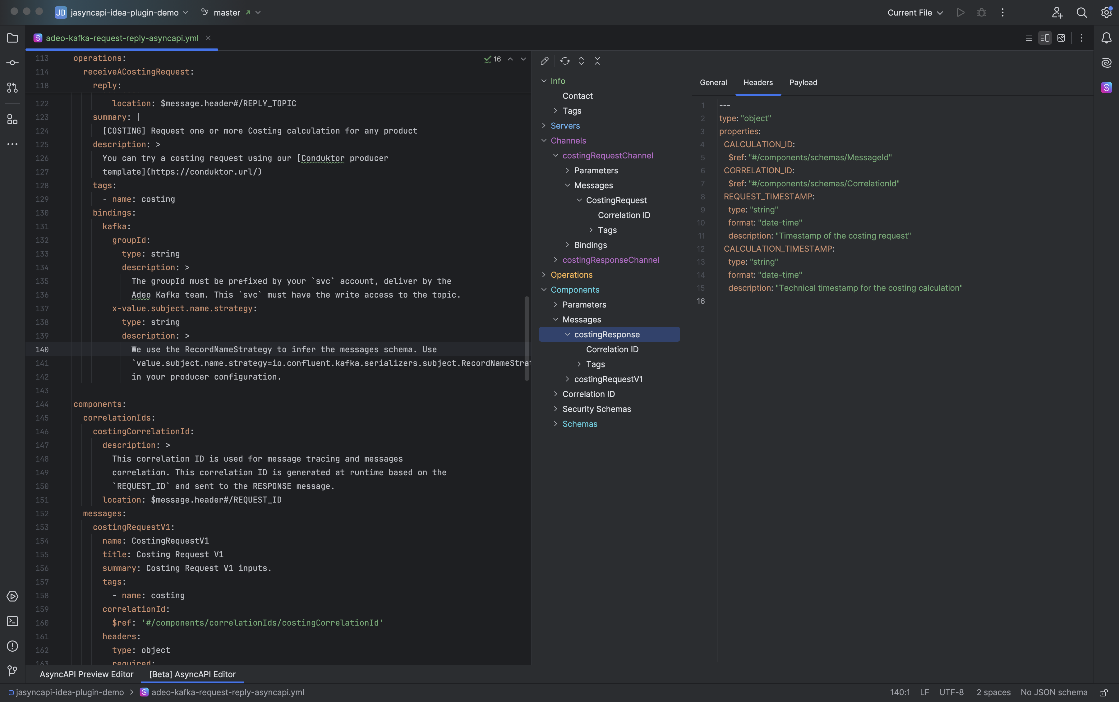
UI
✨ Added - Bindings Rendering
All supported AsyncAPI bindings are now fully rendered in the UI, making it much easier to explore and understand protocol-specific details directly inside the IDE.
🎨 Added - Colored Tree Nodes
The AsyncAPI Explorer tree is now color-coded by node type.
Servers, channels, operations, and components each have their own visual style, making navigation faster and more intuitive - especially for larger specs.
✏️ Added - Edit Through UI
Starting with version 4.3.0, the plugin introduces a feature preview of UI-based editing.
You can now:
- Edit AsyncAPI documents directly through the UI
- Enjoy bi-directional synchronization between the text editor and the UI
- Switch seamlessly between YAML/JSON and visual editing without losing context
This is a big step toward a fully visual AsyncAPI editing experience.
🧠 Fixed - Selected Node State
Good news for multitaskers!
The selected node in the AsyncAPI Explorer is now preserved when the document changes in the text editor - no more losing your place after a reload.
Additional UI fixes:
- Improved server rendering (adaptive groups replaced with a cleaner vertical layout)
- Fixed rendering glitches in schema editors
🔄 Changed - UI Layout Improvements
Several views were redesigned to improve readability and information grouping:
- Channel message traits view
- Channel message examples view
- Channel message details view
The goal here is simple: less scrolling, better overview, faster understanding.
AsyncAPI Generation from Apache Kafka
AsyncAPI generation for Apache Kafka in Spring based applications has been significantly improved.
Previously, the plugin could generate specs only from classes annotated with:
@KafkaListener@KafkaListeners
In the latest version, generation is more flexible and accurate. You can now register channels from:
@KafkaListenerannotated methods@KafkaListenersannotated methods
In addition, the plugin can now detect and register send operations based on KafkaTemplate usage - giving you a more complete picture of your async interactions.
👉 For more details, check out the documentation.
❤️ Thanks for Your Support
A huge thank you to everyone who has tried the plugin, reported issues, shared feedback, or spread the word.
Your support directly shapes where this project goes next.
Have ideas, questions, or feature requests? Drop me a message - I’m always happy to chat.


